Commande : Comparer
Symbole: 
une fonction: La commande ouvre la boîte de dialogue comparaison de projets. Dans cette boîte de dialogue, vous définissez le projet de référence avec lequel le projet actuel est comparé. Configurez le processus de comparaison via Options. Lorsque la boîte de dialogue est fermée, la comparaison démarre et le résultat s'affiche dans la vue Comparaison de projets - différences montré.
appeler:
exigence: Un projet est ouvert.
Pour plus d'informations, voir : Comparer des projets
Boîte de dialogue : comparaison de projets
projet sur disque | Chemin du projet de référence dans le système de fichiers |
Projet dans une base de données de code source | hébergement : Nom de l'hôte sur lequel réside le contrôle de code source Port: Numéro de port pour la connexion au contrôle de source Emplacement: Chemin du projet de référence Prérequis : Le projet est lié à la gestion du code source (ex. CODESYS SVN) lié. |
Ignorer les espaces |
|
ignorer les commentaires |
|
ignorer les propriétés |
|
d'accord | Lance la comparaison de projets et place le résultat dans la vue Comparaison de projets - différences représenter |
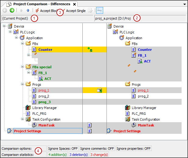
Vue : Comparaison de projets - Différences
La vue de comparaison de projet apparaît lorsque vous ouvrez la boîte de dialogue comparaison de projets Avec d'accord rompre.

(1) Arborescence des objets du projet en cours
(2) Arborescence des objets du projet de référence
(3) commande prendre le contrôle du bloc, commande Prendre en charge individuellement
(4) options de comparaison, configuré dans la boîte de dialogue comparaison de projets, statistiques de comparaison: objets ajoutés, supprimés, modifiés
![]() | Passe à la vue de comparaison détaillée Comparaison de projet - Différences <nom d'objet> pour l'objet sélectionné dans l'arbre Alternative : double-cliquez sur l'objet |
![]() | Sélectionne l'objet inférieur suivant dans l'arborescence des appareils pour lequel des différences ont été trouvées |
![]() | Sélectionne l'objet supérieur suivant dans l'arborescence des appareils pour lequel des différences ont été trouvées |
| Le bloc (l'objet sélectionné avec tous les objets et unités subordonnés) est sélectionné pour le transfert du bloc de référence au bloc actuel. Un clic répété |
| L'objet est sélectionné pour le transfert de l'objet de référence vers l'objet courant. |
![]() | Condition : L'objet sélectionné dans l'arborescence d'objets a des propriétés, des droits d'accès ou une affectation de dossier différents. Ouvre la boîte de dialogue Reprendre pour une requête détaillée |
Nom d'objet avec | Les objets enfants des objets sont différents. |
Police noire | Les objets sont identiques. |
Fond gris | Les objets sont différents. |
Fond gris + police bleue en gras | L'objet n'est disponible que dans le projet de référence. |
Fond gris + police verte en gras | L'objet n'est disponible que dans le projet ouvert (pas dans l'objet de référence). |
Fond gris + écriture rouge + | L'objet a différentes propriétés. |
Fond gris + écriture rouge + | Les droits d'accès de l'objet et de l'objet de référence sont différents. |
Fond gris + police rouge gras + | L'implémentation des objets est différente. Si vous double-cliquez sur la ligne, la vue de comparaison spécifique à l'objet apparaît. |
Surligneur jaune | L'objet est prêt pour acceptation. |
Surbrillance jaune + | L'ajout de l'objet de référence au projet ouvert est défini. |
Surbrillance jaune + | La suppression de l'objet (dans le projet ouvert) est définie. |
Surbrillance jaune + | L'acceptation des propriétés du projet de référence est fixée. |
Surbrillance jaune + police rouge + | L'acceptation des droits d'accès du projet de référence est activée. |
Surbrillance grise + police rouge gras + | La réception de la mise en œuvre du projet de référence est fixée. |
options de comparaison | Ceux qui dialoguent comparaison de projets options de comparaison définies |
statistiques de comparaison | Nombre d'insertions, de suppressions, de modifications dans le projet en cours par rapport au projet de référence modification signifie des différences au sein d'un objet existant dans les deux projets. |
![]() | L'invite Souhaitez-vous enregistrer les modifications que vous avez apportées dans la vue de comparaison ? apparaît. Oui: Le contenu, les propriétés ou les droits d'accès des objets sur fond jaune sont modifiés dans le projet. Ils correspondent alors à ceux du projet de référence. Ensuite, la vue de comparaison de projets est complètement fermée. |
Vue : Comparaison de projets - <Nom de l'objet> Différences
une fonction: Vue de comparaison détaillée
Sélectionnez un objet marqué comme ayant un contenu différent et dont vous avez donc besoin en détail du contenu, puis cliquez sur
.Double-cliquez sur l'objet
![]() | Revient à la vue de comparaison de projets |
![]() | Sélectionne la ligne inférieure suivante dans le code pour laquelle des différences ont été trouvées |
![]() | Sélectionne la ligne supérieure suivante dans le code pour laquelle des différences ont été trouvées |
| Le bloc (avec toutes les lignes subordonnées) est sélectionné pour le transfert du bloc de référence dans le projet actuel. Un bloc dans la vue de comparaison détaillée se compose de l'unité où le curseur est actuellement placé et de toutes les unités associées qui ont le même marquage des différences. Une unité est une ligne, un réseau ou un élément. Les unités associées sont, par exemple, les lignes suivantes d'une ligne. Un clic répété |
| La ligne est sélectionnée pour reprendre la ligne de référence dans l'objet courant. |
![]() | Bascule entre l'affichage par défaut, dans lequel différentes unités (lignes, réseaux, éléments) sont affichées en rouge, et un affichage différent Bascule entre l'affichage par défaut, dans lequel différentes unités (lignes, réseaux, éléments) sont affichées en rouge, et un affichage différent
Remarque : Selon l'affichage, les écarts trouvés dans les statistiques sont comptés comme des changements, ou comme des insertions et des suppressions ! |
| Troisième vue dans la vue de comparaison détaillée Le bouton ouvre ou ferme une troisième vue sous la comparaison des vues actuelle et de référence (voir figure ci-dessous). Cette troisième vue montre le résultat des actions entreprises pour résoudre les différences détectées. Les lignes concernées sont signalées par une barre jaune au début de la ligne. |

(1) Troisième vue de comparaison
(2) Résultat de la Utiliser la ligne droite action
(3) Bouton : Utiliser la ligne droite
| La ligne de gauche (l'implémentation dans le projet en cours) est utilisée. |
| Le bloc de gauche (l'implémentation du bloc dans le projet en cours) est utilisé. |
| La ligne de droite (l'implémentation dans le projet de référence) est utilisée. |
| Le bon bloc (l'implémentation du bloc dans le projet de référence) est utilisé. |
| Uniquement disponible si les différences ne sont pas directement comparées ( La ligne de gauche est insérée au-dessus de celle de droite dans la troisième vue (résultat). |
| Uniquement disponible si les différences ne sont pas directement comparées ( La ligne de droite est insérée au-dessus de la ligne de gauche dans la troisième vue (résultat). |
Police noire | Les objets sont identiques. |
Nom d'objet avec | Les objets enfants des objets sont différents. |
Surbrillance grise + police bleue en gras | Le code n'existe que dans le projet de référence. |
Surbrillance grise + police verte en gras | Le code n'existe que dans le projet en cours (pas dans le projet de référence). |
Surligneur jaune | L'objet est prêt pour acceptation. |
| Les Voulez-vous valider les modifications que vous avez apportées dans la vue diff ? l'invite de dialogue s'ouvre. Oui: Le code surligné en jaune est accepté dans le projet. Le code correspond au projet de référence. Ensuite, la vue détaillée se ferme et la vue du projet s'affiche. Vous pouvez continuer à travailler avec la comparaison de projets. |
Dialogue : Appliquer
des droits d'accès |
|
Groupes acceptés | Groupes dont les droits d'accès sont hérités du projet de référence Un groupe est accepté s'il existe dans les deux projets et avec des droits d'accès différents. Exemple: |
Groupes non acceptés (manquant dans un projet) | Le groupe ne sera pas accepté s'il n'existe pas dans l'un ou l'autre des projets. |
Propriétés |
Condition : Les propriétés de l'objet de référence et de l'objet sont différentes. |
d'accord | Les paramètres sont acceptés. |
























